AI ์์ฌ!
๋ง๋ฒ์ด ์๋ ์ํ!
ํ๋์ AI, ํนํ ์ฐ๋ฆฌ๊ฐ ๋งค์ผ ์ ํ๋ LLM์ ๊ทธ์ผ๋ง๋ก '๊ฑฐ๋ํจ' ๊ทธ ์์ฒด๋ฅผ ์์งํ๋ ์กด์ฌ๊ฐ ๋์์ด์. ์์ฒ์ต ๊ฐ์ ๋ฌํ๋ ๋งค๊ฐ๋ณ์(parameters), ์๋ง ๋์ ๊ณ ์ฑ๋ฅ GPU, ๊ทธ๋ฆฌ๊ณ ์ด๋ฅผ ์ ์งํ๊ธฐ ์ํด ํฌ์ ๋๋ ์ฒ๋ฌธํ์ ์ธ ์๋ณธ๊ณผ ์ธํ๋ผ ๊ธฐ์ ์ ๋ ์ฌ๋ฆฌ๋ฉด ์๋๋นํ๋ ๊ธฐ๋ถ๋ง์ ๋ค์ฃ .
๊ทธ๋์์ธ์ง ๋์ค์๊ฒ ChatGPT์ ๊ฐ์ LLM์ ๊ทธ ๋ด๋ถ๋ฅผ ๋ค์ฌ๋ค๋ณผ ์ ์๋ ๊ฒฝ์ด๋ก์ด '๋ธ๋๋ฐ์ค(Black box)'์ด์, ๋ง์น ๋ง๋ฒ์ฌ๊ฐ ๋ถ๋ฆฌ๋ ์ ๋นํ ๋ง๋ฒ์ฒ๋ผ ๋๊ปด์ง๊ณค ํด์. ํ์ง๋ง ์ต๊ทผ AI ๋ถ์ผ์ ์ธ๊ณ์ ์ธ ์ํ ์๋๋ ์ด ์นด๋ฅดํ์(Andrej Karpathy)๊ฐ ์ด ๊ฑฐ๋ํ ๋ง๋ฒ์ ์ฅ๋ง์ ๋ณด๋ ๋ฏ์ด ๊ฑท์ด๋ด ํ์ ๋ฅผ ๋ชจ์ผ๊ณ ์์ด์. ๋๋๊ฒ๋ ๋จ 200์ค ๋จ์ง์ ์์ ํ์ด์ฌ(Python) ์ฝ๋๋ก ๊ตฌํํ '๋ง์ดํฌ๋กGPT(MicroGPT)'๋ฅผ ํตํด์ ๋ง์ด์์.
์นด๋ฅดํ์๊ฐ ์ธ์์ ๊ณต๊ฐํ ์ด ์ฝ๋๋ ๊ทธ์ผ๋ง๋ก ์ถฉ๊ฒฉ์ ์ผ ์ ๋๋ก ์ฌํํด์. ํ์ดํ ์น(PyTorch)๋ ํ ์ํ๋ก์ฐ(TensorFlow) ๊ฐ์ ๋ณต์กํ๊ณ ๋ฌด๊ฑฐ์ด ํ๋ ์์ํฌ๋ ์ธ๋ถ ๋ผ์ด๋ธ๋ฌ๋ฆฌ์ ์ ํ ์์กดํ์ง ์๊ฑฐ๋ ์. ์ค๋ก์ง ์ค์นผ๋ผ(scalar) ๊ธฐ๋ฐ์ ์์ฃผ ๊ธฐ์ด์ ์ธ ์ํ ์ฐ์ฐ๋ง์ผ๋ก ์ ๊ฒฝ๋ง์ ํ์ต๊ณผ ์ญ์ ํ(backpropagation), ๊ทธ๋ฆฌ๊ณ ์ถ๋ก (inference)์ ์ด๋ฅด๋ GPT ์๋์ ์ ๊ณผ์ ์ ๋จ ํ๋์ ํ์ผ ์์ ์๋ฒฝํ๊ฒ ๊ตฌํํด๋๋ต๋๋ค. ์ด๋ ๋ง์น ๊ฑฐ๋ํ ๋ง์ฒ๋ฃจ๋ฅผ ์ง๋ ๋ณต์กํ ๊ณต๋ฒ์, ์์ด๋ค์ ์ฅ๋๊ฐ ๋ธ๋ก ๋ช ๊ฐ๋ก ํต์ฌ ์๋ฆฌ๋ง ์ ๋ฝ์ ์ค๋ช ํด ์ฃผ๋ ๊ฒ๊ณผ ๊ฐ์ ๋ช ์พํจ์ ์ค์.
์ด ์ด๋ฏธ๋ ๋ชจ๋ธ์ด ์ํํ๋ ์์ ์ ์์ฃผ ๋จ์ํ๋ฉด์๋ ํฅ๋ฏธ๋ก์์. ์ฝ 3๋ง 2์ฒ ๊ฐ์ ์์ด ์ด๋ฆ ๋ฐ์ดํฐ์ ์ ์ฝ์ด ๋ค์ฌ ์ด๋ฅผ ์ํ๋ฒณ ๋จ์๋ก ์๊ฒ ์ชผ๊ฐ๊ณ , ๊ทธ ๋ฐฐ์ด ์์ ์จ์ด ์๋ ํต๊ณ์ ํจํด์ ํ์ตํ ๋ค '์ค์ ์์ ๋ฒํ' ์๋ก์ด ์ด๋ฆ์ ์ค์ค๋ก ๋ง๋ค์ด๋ด๋ ๊ฒ์ด์ฃ . ๋น๋ก ๋จ 1๊ฐ์ ๋ ์ด์ด์ 4,192๊ฐ์ ๋งค๊ฐ๋ณ์๋ฅผ ๊ฐ์ง ์์ฃผ ๊ท์ฝ๊ณ ์์ ๋ชจ๋ธ์ด์ง๋ง, ๋ฌด์ํ๋ฉด ๊ณค๋ํด์.
๊ทธ ์์๋ ํ ์คํธ๋ฅผ ๊ธฐ๊ณ๊ฐ ์ดํดํ ์ ์๋ ์ซ์๋ก ๋ฐ๊พธ๋ ํ ํฌ๋์ด์ (Tokenizer), ๋ฐ์ดํฐ ์ฌ์ด์ ๋ณต์กํ ๋งฅ๋ฝ์ ์ฝ์ด๋ด๋ ํธ๋์คํฌ๋จธ(Transformer)์ ํต์ฌ์ธ ์ดํ ์ (Attention) ๋ฉ์ปค๋์ฆ, ๊ทธ๋ฆฌ๊ณ ํ์ต ๊ณผ์ ์์ ๊ฐ์ค์น๋ฅผ ์ ๊ตํ๊ฒ ์์ ํ๋ ์๋ด(Adam) ์ตํฐ๋ง์ด์ ๋ฑ ์ต์ LLM์ ์งํฑํ๋ ํต์ฌ ๋ผ๋๊ฐ ๊ณ ์ค๋ํ, ๊ทธ๋ฆฌ๊ณ ์์ํ๊ฒ ์ด์์ ์จ ์ฌ๊ณ ์๊ฑฐ๋ ์.
๋ง์ดํฌ๋กGPT๊ฐ ์ฐ๋ฆฌ์๊ฒ ๋์ง๋ ๋ฉ์์ง๋ ๋งค์ฐ ๋ช ํํ๊ณ ๋ ๋ฌต์งํด์. ์ฐ๋ฆฌ๊ฐ ๋งค์ผ ๊ฐํํ๋ฉฐ ์ฌ์ฉํ๋, ๋ง์น ์์์์ ๊ฐ์ง ๊ฒ์ฒ๋ผ ๋ณด์ด๋ ๊ฑฐ๋ AI์ ๋ณธ์ง์ด ์ฌ์ค์ ์ด 200์ค์ ์๊ณ ๋ฆฌ์ฆ๊ณผ ์ํ์ ์ผ๋ก ์๋ฒฝํ๊ฒ ๋์ผํ๋ค๋ ์ฌ์ค์ด์์. ์นด๋ฅดํ์๊ฐ ๊ฐ์กฐํ๋ฏ, ์ค๋๋ ์ ๋๊ท๋ชจ ๋ชจ๋ธ์ ๊ฐ๋ฅํ๊ฒ ๋ง๋ ๊ฒ์ ๋ง๋ฒ ๊ฐ์ ์ง๋ฅ์ ํ์์ด ์๋๋ผ, ๋ง๋ํ ๋ฐ์ดํฐ๋ฅผ ์์๋ถ๊ณ ๋ณ๋ ฌ ์ฒ๋ฆฌ๋ฅผ ๊ทนํ์ผ๋ก ๋์ด์ฌ๋ฆฐ "๋ฐฉ๋ํ ์์ง๋์ด๋ง(Heavy Engineering)"์ ๊ฒฐ๊ณผ์ผ ๋ฟ์ด๋ผ๋ ๊ฑฐ์ฃ .
๊ทธ ๊ฑฐ๋ํ ์์คํ
์ ์ฌ์ฅ์์ ๋ฐ๊ณ ์๋ ๊ฒ์ ๊ฒฐ๊ตญ '๋ค์ ๋จ์ด ์์ธก(Next Token Prediction)'์ด๋ผ๋, ์ดํ ๋ก ๋จ์ํ๊ณ ๋ช
์พํ ์ํ์ ์๊ณ ๋ฆฌ์ฆ์ ์ํ์ด๋ผ๋ ์ ์ ๋ณด์ฌ์ค์.
๊ธฐ์ ์ ๋ฉ์น๊ฐ ๋น๋ํด์ง๊ณ ๋ณต์กํด์ง ์ด ์๋์, ์๊ณ ๋ฆฌ์ฆ์ ๋ณธ์ง๋ง ๋จ๊ธด ์ฑ ๊ตฐ๋๋๊ธฐ๋ฅผ ๋ชจ๋ ๋์ด๋ธ ์ด ์งง์ ์ฝ๋๋ ํ๋์ ํ๋ฅญํ๊ณ ์๋ฆ๋ค์ด '์์ ์ํ(Art Project)'์ด๋ผ ๋ถ๋ฅด๊ธฐ์ ์์์ด ์์ง ์์๊น์?
๋์ฆ๋์ ๊ฐ๋ ฅํ ๊ฒฝ๊ณ ์ฅ!
์์ฑํ AI์ ๋ฐ์ ์๋๋ ์ ๋ง์ด์ง ๋์ ๋ ์ ์์ ๋งํผ ๊ฒฝ์ด๋กญ์ฃ . ํ์ง๋ง ๊ทธ ํ๋ คํ๊ณ ๋งคํน์ ์ธ ๊ฒฐ๊ณผ๋ฌผ ์ด๋ฉด์๋ ํ์ธ์ ์ฐฝ์๋ฌผ์ ๋ฌด๋จ์ผ๋ก ํ์ตํ๋ค๋, ์ธ๋ฉดํ ์ ์๋ ๋ถํธํ ์ง์ค์ด ์๋ฆฌํ๊ณ ์์ด์. ์ต๊ทผ ์ฝํ ์ธ ์ ๊ตญ ์ํธ ๋์ฆ๋ ์ปดํผ๋(The Walt Disney Company)๊ฐ ์ค๊ตญ์ ๊ฑฐ๋ ๋น ํ ํฌ ๊ธฐ์ ๋ฐ์ดํธ๋์ค(ByteDance)๋ฅผ ์๋๋ก ๋ฐ์กํ ๊ฐ๋ ฅํ ์๋น์ค ์ค๋จ ๊ฒฝ๊ณ ์ฅ(Cease and desist)์, ์๋ฉด ์๋์ ๋์ด์ค๋ฅด๋ ์ด ํด๋ฌต์ ๊ฐ๋ฑ์ด ๋ง์นจ๋ด ์๊ณ์ ์ ๋๋ฌํ์์ ๋ณด์ฌ์ฃผ๋ ์์ง์ ์ธ ์ฌ๊ฑด์ด์์.
์ฌ๊ฑด์ ๋ฐ๋จ์ ๋ฐ์ดํธ๋์ค๊ฐ ์ผ์ฌ ์ฐจ๊ฒ ์ถ์ํ ์๋ก์ด AI ๋น๋์ค ์์ฑ ๋ชจ๋ธ '์๋์ค(Seedance) 2.0'์ด์์ด์. ์ด ๋ชจ๋ธ์ด ์ถ์๋ ์ง ๋ถ๊ณผ ๋ฉฐ์น ๋ง์ ์์ ๋ฏธ๋์ด์ ์ธํฐ๋ท ์ปค๋ฎค๋ํฐ์๋ ์คํ์ด๋๋งจ(Spider-Man), ๋ค์ค๋ฒ ์ด๋(Darth Vader), ๋ฒ ์ด๋น ์๋ค(Baby Yoda) ๋ฑ ๋์ฆ๋์ ๋ง๋ธ, ์คํ์์ฆ์ ํต์ฌ IP์ ๊ทธ๋๋ก ๋์ฉํ ๊ณ ํ๋ฆฌํฐ AI ์์๋ค์ด ์์์ ธ ๋์ค๊ธฐ ์์ํ๊ฑฐ๋ ์.
์ด์ ๊ฒฉ๋ถํ ๋์ฆ๋ ์ธก ๋ณํธ์ฌ๋ "๋ฐ์ดํธ๋์ค๊ฐ ๋์ฆ๋์ ์์คํ IP๋ฅผ ๋ง์น ๋๊ตฌ๋ ์ธ ์ ์๋ ๋ฌด๋ฃ ํผ๋ธ๋ฆญ ๋๋ฉ์ธ(Public Domain) ํด๋ฆฝ์ํธ์ฒ๋ผ ์ทจ๊ธํ๋ค"๊ณ ์ฑํ ํ๋ฉฐ, ์ด๋ฅผ "๊ฐ์ ๊ณต๊ฐ์์ ๋ฒ์ด์ง ์ ์์ ์ด๊ณ ์ ๋ฉด์ ์ธ ๋ ธ๋ต์ง(smash-and-grab)"์ด๋ผ๊ณ ์์ฃผ ์์์ ์ผ๋ก ๋งน๋น๋ํ์ด์.
์ด๋ฒ ์ฌํ๋ ๋จ์ํ ๋ ๊ธ๋ก๋ฒ ๊ธฐ์ ๊ฐ์ ์์กด์ฌ ์ธ์์ด๋ ๋ฒ์ ๋ถ์์ผ๋ก ์น๋ถํ ์ผ์ด ์๋์์. ๋ฏธ๊ตญ ์ํํํ(MPA)์ ๋ฐฐ์ฐยท๋ฐฉ์ก์ธ ๋ ธ๋์กฐํฉ(SAG-AFTRA) ๋ฑ ํ ๋ฆฌ์ฐ๋ ์ฐฝ์ ์ํ๊ณ๋ฅผ ๊ตฌ์ฑํ๋ ์ฃผ์ ๋จ์ฒด๋ค์ด ์ผ์ ํ "์ด๊ฒ์ ๋ช ๋ฐฑํ ๋๊ท๋ชจ ๋๋์ง"์ด๋ผ๋ฉฐ ๋ฐ์ดํธ๋์ค๋ฅผ ๊ฐ๋ ฅํ๊ฒ ๊ทํํ๊ณ ๋์ฐ๊ธฐ ๋๋ฌธ์ด์ฃ .
'์ ์๊ถ์ ์ ๊ตญ'์ผ๋ก ๋ถ๋ฆด ๋งํผ IP ๊ด๋ฆฌ์ ์ฒ ์ ํ ๋์ฆ๋์ ๋์์ ์ธ์ ๋ ๊ด๋ จ ์ ๊ณ์ ๊ธฐ์ค์ ์ด ๋์ด์์์์? ์ค์ ๋ก ๋์ฆ๋๋ ์ด๋ฏธ ๋ฏธ๋์ ๋(Midjourney), ๋ฏธ๋๋งฅ์ค(MiniMax) ๋ฑ ์ฌ๋ฌ AI ๊ธฐ์ ์ ์๋๋ก ์์ก์ ์ ๊ธฐํ ๋ฐ ์๊ณ , ๊ตฌ๊ธ(Google)๊ณผ Character.AI์ ์๋น์ค ์ฝ๊ด ๋ณ๊ฒฝ ๋ฐ ๋ฌด๋จ ์์ ์ญ์ ๋ฅผ ์ด๋์ด๋ด๋ ๋ฑ ๋ฌด๊ด์ฉ ์์น์ ๊ณ ์ํด ์์ด์.
ํ์ง๋ง ์ฌ๊ธฐ์ ์ฐ๋ฆฌ๊ฐ ์ฃผ๋ชฉํด์ผ ํ ๊ฐ์ฅ ํฅ๋ฏธ๋กญ๊ณ ์ค์ํ ์ง์ ์ ๋์ฆ๋๊ฐ AI ๊ธฐ์ ์์ฒด๋ฅผ ๋ฌด์กฐ๊ฑด ๋ฐฐ์ฒํ๊ฑฐ๋ ๊ฑฐ๋ถํ๋ '๋ฌ๋ค์ดํธ'๊ฐ ์๋๋ผ๋ ์ฌ์ค์ด์์. ์คํ๋ ค ๊ทธ ๋ฐ๋์ฃ . ๋์ฆ๋๋ ์ง๋ํด OpenAI์ ํ์ ์ ์ธ ๋์์ ํ๋ซํผ '์๋ผ(Sora)'์ ์ฒซ ๋ฉ์ด์ ์ฝํ ์ธ ๋ผ์ด์ ์ค ํํธ๋๋ก ํฉ๋ฅํ๋ฉฐ ๋ฌด๋ ค 10์ต ๋ฌ๋ฌ(์ฝ 1์กฐ 3์ฒ์ต ์)๋ผ๋ ๊ฑฐ๊ธ์ ์ง๋ถ ํฌ์ํ๊ฑฐ๋ ์. ์ด๋ ๋์ฆ๋๊ฐ ์์ฅ์ ๋์ง๋ ๋ฉ์์ง๊ฐ ๋งค์ฐ ๋ช ํํจ์ ์๋ฏธํด์. "AI๋ผ๋ ํ์ ์ ํ๋ฆ์๋ ๊ธฐ๊บผ์ด ๋์ฐธํ๊ฒ ๋ค. ๋จ, ๋จ์ ๊ฒ์ ์ธ ๋๋ ์ ๋นํ ๋๊ฐ๋ฅผ ์ง๋ถํ๋ผ"๋ ๊ฒ์ด์ฃ .
์๋์ค 2.0์ ๊ณต์ ๋น๋์ค ์์
์๋ก์ด ๊ณผํ์
๊ทธ๋์ AI๋ ์ฃผ๋ก ์ธ๊ฐ์ด ์์งํ ๋ฐฉ๋ํ ๋ฐ์ดํฐ๋ฅผ ๋ถ์ํ๊ณ , ๊ทธ ์์์ ์จ๊ฒจ์ง ํจํด์ ์ฐพ์๋ด๋ ์์ฃผ ๋น ๋ฅด๊ณ ํ๋ฅญํ '๊ณ์ฐ ๋๊ตฌ' ์ ๋๋ก ์ฌ๊ฒจ์ ธ ์์ด์. ํ์ง๋ง ์ต๊ทผ ๋ฌผ๋ฆฌํ๊ณ์์ ๋ฐํ๋ ๋ ๊ฑด์ ํ๊ธฐ์ ์ธ ์ฐ๊ตฌ๋ AI๊ฐ ์ด์ ๋จ์ํ ๋ฐ์ดํฐ ์ฒ๋ฆฌ ์ฅ์น๋ฅผ ๋์ด, ์๋ก์ด ๋ฌผ๋ฆฌ ๋ฒ์น๊ณผ ์ํ์ ๊ณต์์ ์ง์ ์ ๋ํด ๋ด๋ ๋ ๋ ํ '๊ณต๋ ์ฐ๊ตฌ์(Co-researcher)'๋ก ์งํํ์์ ์ฌ์คํ ๋ณด์ฌ์ฃผ๊ณ ์์ด์. ๊ณผํ์ ํจ๋ฌ๋ค์์ด ๋ฐ๋๊ณ ์๋ ํ์ฅ์ด์ฃ .
์ฒซ ๋ฒ์งธ ์ฌ๋ก๋ ๊ธฐํ ๋ณํ ์์ธก๊ณผ ๊ธฐ์ ์๋ณด์ ํต์ฌ ๋์ ๋ก ๊ผฝํ๋ '๋๋ฅ(Turbulence)' ๋ชจ๋ธ๋ง ๋ถ์ผ์์ ๋์์ด์. ์์นด๊ณ ๋ํ(University of Chicago) ์ฐ๊ตฌ์ง์ ๋ณต์กํ๊ฒ ์ฝํ ์ง๊ตฌ๋ฌผ๋ฆฌํ์ ๋๋ฅ๋ฅผ ํด์ํ๊ธฐ ์ํด AI์ '๋ฐฉ์ ์ ๋ฐ๊ฒฌ(Equation discovery)' ๊ธฐ๋ฒ์ ๊ณผ๊ฐํ๊ฒ ์ ์ฉํ๋๋ฐ์. ๊ธฐ์กด์ ๊ธฐํ ๋ชจ๋ธ๋ค์ ๋๋ฅ์ ๋ถ๊ท์นํ๊ณ ๋ณต์กํ ์ํฅ์ ๋ชจ์ํ ๋๋ง๋ค ์ฌ๊ฐํ ์ค์ฐจ๊ฐ ๋ฐ์ํ๊ฑฐ๋, ์๋ฎฌ๋ ์ด์ ์์ฒด๊ฐ ๋ถ์์ ํด์ง๋ ๊ณ ์ง์ ์ธ ํ๊ณ์ ๋ถ๋ชํ๊ณค ํ์ด์.
๊ทธ๋ฐ๋ฐ ์ฐ๊ตฌ์ง์ AI๋ฅผ ํ์ฉํด ํ๊ณ๊ฐ ์์ญ ๋ ๊ฐ ๊ฐ๊ณผํ๊ณ ๋์ณค๋ '4์ฐจ ํ ์ผ๋ฌ ์ ๊ฐํญ'์ด ํฌํจ๋ ์๋ก์ด ํด์์ ๊ณต์(NGM4)์ ์ฐพ์๋ด๋ ๋ฐ ์ฑ๊ณตํ์ด์. AI๊ฐ ๋ฐ๊ฒฌํ ์ด ๊ณต์์ ๋ง๊ณ ์พ์ฒญํ ๋ ์จ๋ถํฐ ์์ธก์ด ๊น๋ค๋ก์ด ํํ ๊ฐ์ ๊ทน๋จ์ ๊ธฐ์์ด๋ณ๊น์ง ์์ฃผ ํ๋ฅญํ๊ฒ ๋ชจ์ํด ๋ด๋ฉฐ ๊ธฐํ ๋ชจ๋ธ๋ง์ ์๋ก์ด ์งํ์ ํ์ง ์ด์๋ต๋๋ค.
์์๋ฌผ๋ฆฌํ(Quantum Physics) ๋ถ์ผ์์์ ์ฑ๊ณผ๋ ๋์ฑ ๊ฒฝ์ด๋ก์์. ํ๋ฒ๋ ๋ํ(Harvard University)๊ณผ OpenAI ๋ฑ์ ๊ณต๋ ์ฐ๊ตฌ์ง์ ์ฐจ์ธ๋ AI ๋ชจ๋ธ์ธ 'GPT-5.2 ํ๋ก(GPT-5.2 Pro)'๋ฅผ ํ์ฉํด ๊ฐ๋ ฅ(Strong force)์ ๋งค๊ฐํ๋ ์ ์์ธ ๊ธ๋ฃจ์จ(Gluon)์ ์ฐ๋ ์งํญ ๊ณต์์ ์๋กญ๊ฒ ๋ฐํ๋๊ฑฐ๋ ์. ๊ธฐ์กด ๋ฌผ๋ฆฌํ ๊ต๊ณผ์์์๋ ํน์ ์กฐ๊ฑด์์ ์ด ์งํญ์ด ๋ฌด์กฐ๊ฑด '0'์ด ๋๋ค๊ณ ๊ท์ ํด ์์ด์.
๊ทธ๋ฌ๋ ์ธ๊ฐ ์ฐ๊ตฌ์ง์ด ์์์ ์ผ๋ก ๊ณ์ฐํ๊ธฐ์๋ ๋๋ฌด๋ ๋ฒ ์ฐจ๊ณ ๊ธฐํ๊ธ์์ ์ผ๋ก ๋ณต์กํ ์์๋ค์, GPT-5.2๊ฐ ๊ทน์ ์ผ๋ก ๋จ์ํํด ๋์ ๋ฟ๋ง ์๋๋ผ, ๋์๊ฐ ๋ชจ๋ ์ ์ ์์ ์ ์ฉํ ์ ์๋ ๋ณดํธ์ ์ด๊ณ ์ฐ์ํ ๊ณต์์ ์ค์ค๋ก ์ ์ํ๊ณ ์ฆ๋ช ๊น์ง ํด๋๋ค๊ณ ํด์. ์ธ๋ฅ๊ฐ ์ค๋ ์๊ฐ ํ์ง ๋ชปํ๋ ์์์ฅ๋ก (Quantum Field Theory)์ ๋ณต์ก์ฑ์ AI์ ์ํ์ ํต์ฐฐ๋ก ๋จ์จ์ ๋ํํ ์พ๊ฑฐ๋ผ ํ ์ ์์ฃ .
7๋ ์ ๋์ ๋ฅผ ํผ AI์์ ํ์
์ต๊ทผ ์ผํผํ์ด(Shopify)์ ์ต๊ณ ๊ธฐ์ ์ฑ ์์(CTO)์ธ ๋ฏธํ์ผ ํ๋ผํจ(Mikhail Parakhin)์ด ๋จธ์ ๋ฌ๋ ๋ถ์ผ์์ ๋ฌด๋ ค 7๋ ๋์์ด๋ ํ๋ฆฌ์ง ์๋ ํํ ํ์ต(Representation Learning)์ ๋์ ๋ฅผ ํด๊ฒฐํด ํฐ ํ์ ๋ฅผ ๋ชจ์ผ๊ณ ์์ด์. ํนํ ์ด๋ฒ ์ฑ๊ณผ๊ฐ ๋์ฑ ์ฃผ๋ชฉ๋ฐ๋ ์ด์ ๋, ์ด๊ฒ์ด ์ธ๊ฐ ํผ์๋ง์ ํ์ด ์๋๋ผ GPT-5.2 Pro์ ํ์ฅ๋ ์ฌ๊ณ ๊ธฐ๋ฅ๊ณผ ์น์ดํ๊ฒ ์๋ฐ ํ ์คํธ(Stress test)๋ฅผ ์งํํ๋ฉฐ ํ์ ํ ๊ฒฐ๊ณผ๋ผ๋ ์ ์ด์์.
์ ์ํธ๋จผ(Sam Altman)์ด "์ด๋ฑํ์ ์์ค์ ์ํ๋ ํ๋ค์ดํ๋ AI๊ฐ, ์ด์ ๋ ์ ๋ฌธ ์ฐ๊ตฌ์ ์์ค์ ๋ฌธ์ ๋ฅผ ํธ๋ ์๋๊ฐ ๋์๋ค"๊ณ ์ธ๊ธํ ๋งฅ๋ฝ๊ณผ ์ ํํ ๋ง๋ฟ์ ์์ฃ . ๋จ์ํ ์ฝ๋ฉ ๋ณด์กฐ ๋๊ตฌ๋ฅผ ๋์ด, AI๊ฐ ์ต์ ์ ์ฐ๊ตฌ์ ํต์ฌ ํํธ๋๋ก ์๋ฆฌ ์ก์์์ ๋ณด์ฌ์ฃผ๋ ์์ง์ ์ธ ์ฌ๊ฑด์ด๋ผ ํ ์ ์์ด์.
ํ๋ผํจ์ด ์ค๋ซ๋์ ๋งค๋ฌ๋ ค ์จ ๋ฌธ์ ๋ ๋ฐ์ดํฐ๋ฅผ ์๋ฒฝํ ํ์ค ์ ๊ท ๋ถํฌ๋ฅผ ๋ฐ๋ฅด๋ ์ ์ฌ ๊ณต๊ฐ(Latent Space)์ผ๋ก ๋งคํํ๋ '๊ฒฐ์ ๋ก ์ ์คํ ์ธ์ฝ๋(Deterministic Autoencoder)'๋ฅผ ๋ง๋๋ ๊ฒ์ด์์ด์. ๊ธฐ์กด์๋ ๊ตฌ๋ฉด ์์ ๊ท ๋ฑ ๋ถํฌ๋ฅผ ํ์ฉํ๋ ๋ฐฉ์์ด ์๋์ ์์ ์ฑ ๋ฉด์์ ๋๋ฆฌ ์ฐ์์ง๋ง, ์ด ๋ฐฉ์์ ์ฌ๋ฌ ํน์ฑ์ ๋ ๋ฆฝ์ ์ผ๋ก ๋ถ๋ฆฌํ๊ณ ์ฌ์กฐํฉํ๋ '๊ฒฐํฉ์ฑ(Composability)' ์ธก๋ฉด์์ ์น๋ช ์ ์ธ ํ๊ณ๊ฐ ์์์ฃ .
์๋ฅผ ๋ค์ด ํน์ ํธ์์ ํ ์คํธ ๋ด์ฉ๊ณผ ๊ทธ๋ ์ ๋ ์จ๊ฐ '์ข์์' ์์ ๋ฏธ์น๋ ์ํฅ์ ๋ชจ๋ธ๋งํ๋ค๊ณ ๊ฐ์ ํด ๋ณผ๊น์? ๊ธฐ์กด ๋ฐฉ์์ผ๋ก๋ ๋ ์์๋ฅผ ์๋ฒฝํ ๋ถ๋ฆฌํด, ํ ์คํธ๋ ๊ทธ๋๋ก ๋ ์ฑ ๋ ์จ๋ง ๋ฌด์์ ํ์ค ์ ๊ท ๋ถํฌ ๊ฐ์ผ๋ก ๋ฐ๊พธ์ด ๋ฐ์ฌ์ค์ ์๋ฎฌ๋ ์ด์ (Counterfactual simulation)์ ๋๋ฆฌ๋ ๊ฒ์ด ๋งค์ฐ ์ด๋ ค์ ์ด์. ๋ชจ๋ธ์ ํน์ฑ๋ค์ด ์๋ก ๊ตฌ์กฐ์ ์ผ๋ก ๋ณต์กํ๊ฒ ์ฝํ ์์๊ธฐ ๋๋ฌธ์ด์ฃ .
์ด๋ฌํ ํ๊ณ๋ฅผ ์์ํ๊ฒ ๋ํํ ๊ฒ์ด ๋ฐ๋ก '์๋ชฉ๋ฐด๋ ๊ฐ์ฐ์์ ์์ค(Deterministic Gaussian Auto Encoder and Wristband Loss)'์ด๋ผ๋ ๋ ์ฐฝ์ ์ธ ๋ฐฉ๋ฒ๋ก ์ด์์. ํ๋ผํจ์ ๋ค์ฐจ์ ๋ฐ์ดํฐ๋ฅผ ๋ฐฉํฅ์ ๋ํ๋ด๋ ๊ตฌ๋ฉด๊ณผ, ๋ฐ์ง๋ฆ์ ๋์ ๋ถํฌํจ์์ธ ๊ตฌ๊ฐ์ผ๋ก ๋ณํํ์ด์. ์ด ๊ธฐํํ์ ๊ณต๊ฐ์ด ๋ง์น ๊ตฌ๋ฉด๊ณผ ๊ตฌ๊ฐ์ ๊ฒฐํฉ ํํ, ์ฆ '์๋ชฉ๋ฐด๋'์ ์ ์ฌํ๋ค๊ณ ํ์ฌ ์ด๋ฐ ์ฌ๋ฏธ์๋ ์ด๋ฆ์ด ๋ถ์ฌ์ก์ฃ .
๊ทธ๋ ์ด ๊ณต๊ฐ ๋ด์์ ๋ฐ์ดํฐ๊ฐ ์๋ก ๋ฐ์ด๋ด๋๋ก ํ๋ ์ฒ๋ ฅ ์ปค๋(Repulsion kernel)์ ์ ์ฉํ๋, ์ ํํ ๊ตฌ๊ฐ์ ๊ฒฝ๊ณ์ ์ผ๋ก ๋ฐ์ดํฐ๊ฐ ์ ๋ฆฌ๋ ํ์์ '3-์ด๋ฏธ์ง ๋ฐ์ฌ ๊ธฐ๋ฒ(3-image reflection technique)'์ผ๋ก ์ฐ์ํ๊ฒ ํด๊ฒฐํ์ด์. ์ฌ๊ธฐ์ ๋ฐฐ์น ํฌ๊ธฐ(Batch size)๋ ์ฐจ์์ ๋ฐ๋ผ ์์ค ์ค์ผ์ผ์ด ์๋์น๋ ๋ฌธ์ ๋ฅผ ๋ง๊ธฐ ์ํด ์๋ ๋ณด์ ๋ฉ์ปค๋์ฆ์ ๋ํด, ์ฐ๊ตฌ์๋ค์ ๊ดด๋กญํ๋ ํ์ดํผํ๋ผ๋ฏธํฐ ํ๋(Hyperparameter tuning)์ ์ง์ฅ์์๋ ๋ฒ์ด๋ ์ ์๊ฒ ํ๋ต๋๋ค.
๊ฒฐ๊ณผ์ ์ผ๋ก ์ฐ๊ตฌ์๋ค์ ํ์ต ์ดํ ๋ ์จ ๊ฐ์ ์๋ธ ๋ชจ๋ธ์ ํต์งธ๋ก ๋ฒ๋ฆฌ๊ณ ๊ทธ ์๋ฆฌ์ ๋ฌด์์ ๊ฐ์ฐ์์ ๋ ธ์ด์ฆ๋ฅผ ๋ฃ์ด ๊ฒฐ๊ณผ ๋ถํฌ๋ฅผ ์์ธกํ ์ ์๋ ๋ฑ, ๋งค์ฐ ๊ฐ๋ ฅํ๊ณ ์ ์ฐํ 'ํ๋ฌ๊ทธ ํธํ ์ธํฐํ์ด์ค(Plug-compatible interface)'๋ฅผ ์ป๊ฒ ๋์์ด์. ์ด ํ๊ธฐ์ ์ธ ์์์ xAI์ ๊ณต๋ ์ฐฝ์ ์์ธ ๊ทธ๋ ์(Greg Yang) ์ญ์ "์ ๋ง ๋ง์๊ณ ์์๊ฐ ๋์น๋ ๊ธ"์ด๋ผ๋ฉฐ ๊ทน์ฐฌ์ ์๋ผ์ง ์์์ฃ . 7๋ ์ ๊ฑธ์น ์ธ๊ฐ์ ๋์ง๊ธด ์ง๋ ๊ณผ ๊ณ ๋ํ๋ AI์ ์ถ๋ก ๋ฅ๋ ฅ์ด ๋ง๋ ํ์ํ ์ด ๋ฐฉ๋ฒ๋ก ๊ณผ ์ฝ๋๋ ํ์ฌ ์คํ์์ค๋ก ๋ชจ๋์๊ฒ ๊ณต๊ฐ๋์ด ์์ด์.
"AI์ '์ฌ์ธ'ํ์ง ์์ผ๋ ค๋ฉด ๋ ๋๋ผ"
2026๋ 2์, ๊ตฌ๊ธ(Google)์ ๊ธ๋ก๋ฒ ๋น์ฆ๋์ค ์กฐ์ง(GBO) ์ง์๋ค์ ๋ฉ์ผํจ์ ํ๋ฆฝ ์ฐ๋ค๋ฌ(Philipp Schindler) CBO๊ฐ ๋ณด๋ธ ํธ์ง ํ ํต์ด ๋์ฐฉํ์ด์. ๊ทธ ๋ด์ฉ์ ๋ช ํํ๋ฉด์๋ ๋ฑ๊ณจ์ด ์๋ํด์ง ๋งํผ ๋น์ฅํ์ฃ . "๊ฒ์์ ์ญ๋์ ์ด๊ณ , ์๋๋ ์ ์จ์ด ํ๋ฅผ ์ ๋์ด๋ฉฐ, ํ๋์ ๋๋ฌด๋ ํฝ๋๋ค." ๊ทธ๋ ์ง์๋ค์๊ฒ ํ์ฌ์ ์ด์ธ์ ์ธ ์ ๋ฌด ๊ฐ๋์ ์จ ๊ฐ์ ๋ณํ์ ์๋๋ฅผ ์ง์ฌ์ผ๋ก ์ฆ๊ธฐ์ง ๋ชปํ๊ฒ ๋ค๋ฉด, ํ์ฌ๊ฐ ์ ๊ณตํ๋ ํด์ง ํจํค์ง๋ฅผ ๋ฐ๊ณ ์ง๊ธ ๋ ๋ ๊ฒ์ ์ ์ํ์ด์.
์ด ์ ์์ ํ๋ฉด์ ์ผ๋ก๋ '์๋ฐ์ ํด์ง(Voluntary Exit)'์ด๋ผ๋ ๋ถ๋๋ฌ์ด ํํ๋ฅผ ๋ ๊ณ ์์ด์. ํ์ง๋ง ๊ทธ ์ด๋ฉด์ ๋ค์ฌ๋ค๋ณด๋ฉด, AI ์๋๋ก์ ๊ธ๊ฒฉํ ์ ํ๊ธฐ์ ๊ตฌ๊ธ์ด๋ผ๋ ๊ฑฐ๋ ๊ธฐ์ ์ด ์๊ตฌํ๋ ์ธ์ฌ์์ด ์ผ๋ง๋ ๊ฐํนํ๊ณ ์ฒ ์ ํด์ก๋์ง๋ฅผ ์ ๋๋ผํ๊ฒ ๋ณด์ฌ์ฃผ๋ ์์ง์ ์ธ ์ฌ๊ฑด์ด์์. ์ฐ๋ค๋ฌ๊ฐ ๊ฐ์กฐํ ํต์ฌ์ "๋ฏธ์ ์ ๋ชจ๋ ๊ฒ์ ๊ฑฐ๋(All in)" ํ๋์ "AI๋ฅผ ์ ๊ทน์ ์ผ๋ก ์์ฉํด ๋ ํฐ ์ํฉํธ๋ฅผ ์ฐฝ์ถํ๋ ๊ฒ"์ด์๊ฑฐ๋ ์. ์ด๋ ๊ณผ๊ฑฐ ์์ ๋กญ๊ณ ์ฐฝ์์ ์ธ ๊ทผ๋ฌด ํ๊ฒฝ, ์ต๊ณ ์ ๋ณต์ง๋ฅผ ์๋ํ๋ฉฐ '์ ์ ์ง์ฅ'์ผ๋ก ๋ถ๋ ธ๋ ๊ตฌ๊ธ์ด, ์ด์ ๋ ๊ณ ๋๋ก ํจ์จํ๋ '์ ์ ์ฒด์ '๋ก ๋์ ํ์์ ์์ฌํด์.
ํฅ๋ฏธ๋ก์ด ์ ์ ์ด๋ฒ ์ ์์ ๋์๊ณผ ์ ์ธ ๋์์ ๊ตฌ๋ถ์ด์์. ๊ณ ๊ฐ๊ณผ์ ์ง์ ์ ์ธ ๊ด๊ณ ์ ์ง๊ฐ ํต์ฌ์ธ ๋๊ท๋ชจ ๊ณ ๊ฐ ์์ ํ ๋ฑ์ ๋์์์ ์ ์ธ๋ ๋ฐ๋ฉด, ๋ด๋ถ ํ๋ก์ธ์ค๋ฅผ ๋ด๋นํ๋ ์๋ฃจ์ ํ์ด๋ ๊ธฐ์ ๊ฐ๋ฐ ํ ๋ฑ์ ํด์ง ํจํค์ง ์ ์ฒญ์ด ๊ฐ๋ฅํ๊ฑฐ๋ ์.
AI๊ฐ ๋ด๋ถ ํ๋ก์ธ์ค๋ฅผ ์ต์ ํํ๊ฑฐ๋ ๋์ฒดํ ์ ์๋ ์์ญ, ํน์ ์ง์ ์ ์ธ ์์ต ์ฐฝ์ถ์ ์ต์ ์ (Front-line)์ด ์๋ ์์ญ๋ถํฐ ์ธ๋ ฅ ๊ตฌ์กฐ์ '๊ตฐ์ด ๋นผ๊ธฐ'๊ฐ ์์๋์์์ ์๋ฏธํด์. 2025๋ ์ ์ฌ๋ฌด์ค ๋ณต๊ท ๊ฐ์ ์กฐ์น์ ์ ํ๋ธ(YouTube) ์กฐ์ง ๊ฐํธ์ ์ด์ ์ด๋ฒ ์กฐ์น๋, ๊ตฌ๊ธ์ ์ฒด์ง ๊ฐ์ ์ด ์ผํ์ฑ ์ด๋ฒคํธ๊ฐ ์๋๋ผ ์์ํ๋์์์ ๋ณด์ฌ์ฃผ์ฃ .
์ค๋ฆฌ์ฝ๋ฐธ๋ฆฌ์์ ๋์ ์ฐ๋ด๊ณผ ์๋์ ์ผ๋ก ์ฌ์ ๋ก์ด ์ ๋ฌด ๊ฐ๋๋ฅผ ๋๋ฆฌ๋ฉฐ '์๋ผ๋ฐธ'์ ์ฆ๊ธฐ๋ ์์ ์ 2026๋ ํ์ฌ, ์ฌ์ค์ ๋ง์ ๋ด๋ฆฌ๊ณ ์๋ค๊ณ ๋ด๋ ๋ฌด๋ฐฉํด์. ๊ตฌ๊ธ์ ์ด์ ์ง์๋ค์๊ฒ ๋จ์ํ ์ฃผ์ด์ง ์ผ์ ์ํํ๋ ๊ฒ์ ๋์ด, AI๋ผ๋ ๊ฐ๋ ฅํ ๋๊ตฌ๋ฅผ ํ์ฉํด ํญ๋ฐ์ ์ธ ์์ฐ์ฑ์ ๋ผ ๊ฒ์, ๊ทธ๋ฆฌ๊ณ ๊ทธ ์๋์ ์ ๋ชฉ์จ์ ๊ฑธ ๊ฒ์ ์๊ตฌํ๊ณ ์์ด์. "์๋๋ฅผ ์ฆ๊ธฐ์ง ๋ชปํ๋ ์๋ ๋ ๋๋ผ"๋ ๊ตฌ๊ธ์ ์ ์์ ์์ธํ์ง๋ง, ์์กด์ ์ํ ๋์ ํ ํ์ค ์ธ์์ด๊ธฐ๋ ํด์.
์คํธ๋กํฝ์ ์ํ๋ก์ด ์ค๋ค๋ฆฌ๊ธฐ
์ต๊ทผ ๋ฏธ๊ตฐ์ ๋ฒ ๋ค์์๋ผ ๋์ฝ๋ผ์ค ๋ง๋๋ก ์ฒดํฌ ์์ ์ดํ, ๋ฏธ๊ตญ์ ๊ตญ๋ฐฉ ์ฌ์ฅ๋ถ์ธ ํํ๊ณค(Pentagon)๊ณผ ๊ธฐ์ ์ ์ฐ์ค ์ค๋ฆฌ์ฝ๋ฐธ๋ฆฌ(Silicon Valley) ์ฌ์ด์ ์์์น ๋ชปํ ๊ฑฐ๋ํ ํ์ด์์ด ๋ฐ์ํ์ด์. ์ฑ๊ณต์ ์ธ ๊ตฐ์ฌ ์์ ์ ์ด๋ฉด์ AI ๊ธฐ์ ์คํธ๋กํฝ(Anthropic)์ ๊ณ ์ฑ๋ฅ AI ๋ชจ๋ธ 'ํด๋ก๋(Claude)'๊ฐ ์ค์ ํฌ์ ๋์๋ค๋ ์ฌ์ค์ด ์๋ ค์ง๋ฉด์๋ถํฐ์ฃ .
์คํธ๋กํฝ์ด ์์ฌ์ ๊ธฐ์ ์ด ์์ ์ ์ฌ์ฉ๋ ๋ฐฉ์์ ๋ํด ๊น์ ์ฐ๋ ค๋ฅผ ์ ๊ธฐํ์, ๋ฏธ ์ ์๋ถ(Department of War)๋ ์คํธ๋กํฝ๊ณผ์ ๊ด๊ณ๋ฅผ ๋จ์ ํ๊ณ ์ด๋ค์ '๊ณต๊ธ๋ง ์ํ(supply chain risk)'์ผ๋ก ์ง์ ํ๊ฒ ๋ค๋ฉฐ ์ด๊ฐ์๋ฅผ ๋๊ณ ์์ด์.
์ด๋ฒ ๊ฐ๋ฑ์ ํต์ฌ์ ์ฒจ๋จ AI์ ํต์ ๊ถ๊ณผ ์ค๋ฆฌ์ ํ๊ณ๋ฅผ ๋๋ฌ์ผ ๊ฐ์น๊ด์ ์ ๋ฉด์ถฉ๋์ด์์. ํด๋ก๋๋ ํ์ฌ ๋ฏธ๊ตฐ์ ์ต๊ณ ๊ธฐ๋ฐ ์์คํ ์ ๋์ ๋ ์ ์ผํ AI ๋ชจ๋ธ๋ก, ๋ฐฉ๋ํ ์ ๋ณด ๋ถ์๊ณผ ์ค์๊ฐ ๋ฐ์ดํฐ ์ฒ๋ฆฌ ๋ฑ์์ ํ์ํ ๋ฅ๋ ฅ์ ๋ฐํํ๊ณ ์์ฃ .
ํ์ง๋ง '์์ ์ต์ฐ์ (Safety First)'์ ๊ธฐ์ ์ ํต์ฌ ๋ชจํ ๋ก ์ผ๋ ์คํธ๋กํฝ์ ์์ฌ์ AI๊ฐ '๋ฏธ๊ตญ์ธ์ ๋ํ ๋๊ท๋ชจ ๋ฌด์ฐจ๋ณ ๊ฐ์'๋ '์์ ์์จ ์ด์ ๋ฌด๊ธฐ'์ ์ฌ์ฉ๋์ด์๋ ์ ๋ ์ ๋๋ค๋ ๋ช ํํ '๋ ๋๋ผ์ธ(Red line)'์ ๊ณ ์ํ๊ณ ์์ด์. ๋ฐ๋ฉด ๋ฏธ ์ ์๋ถ๋ ํฉ๋ฒ์ ์ธ ํ ๋๋ฆฌ ์์ด๋ผ๋ฉด ์ ์ฅ ์ํฉ์ ํฌํจํ '๋ชจ๋ ํฉ๋ฒ์ ๋ชฉ์ '์ผ๋ก AI๋ฅผ ์์ ๋กญ๊ฒ ์ธ ์ ์์ด์ผ ํ๋ค๋ฉฐ ํฝํฝํ๊ฒ ๋ง์๊ณ ์์ฃ .
๋ฏธ ์ ์๋ถ์ ์๋ฐ ์์๋ ์ ๋ก ์์ด ๊ฐ๊ฒฝํด์. ๋จ์ํ 2์ต ๋ฌ๋ฌ ๊ท๋ชจ์ ๊ณ์ฝ์ ํ๊ธฐํ๋ ๊ฒ์ ๋์ด, ํต์ ์ธ๊ตญ ์ ์ฑ๊ตญ ๊ธฐ์ ์๊ฒ๋ ์ ์ฉํ๋ '๊ณต๊ธ๋ง ์ํ' ๋ฑ์ง๋ฅผ ์๊ตญ ์ ๋ง ๊ธฐ์ ์ ๋ถ์ด๊ฒ ๋ค๋ ๊ฒ์, ์์ผ๋ก ์ ์๋ถ์ ๊ฑฐ๋ํ๋ ๋ชจ๋ ๋ฏผ๊ฐ ๋ฐฉ์ฐ์ ์ฒด ์์คํ ์์ ํด๋ก๋๋ฅผ ์์ ํ ํด์ถ์ํค๊ฒ ๋ค๋ ๋ฌด์๋ฌด์ํ ์ํฌ๊ฑฐ๋ ์.
OpenAI, ๊ตฌ๊ธ(Google), xAI ๋ฑ ๊ฒฝ์ AI ๊ธฐ์ ๋ค์ด ๊ตฐ์ ์๊ตฌ์ ๋ง์ถฐ ์ผ๋ฐ ์ฌ์ฉ์์๊ฒ ์ ์ฉ๋๋ ์์ ์ฅ์น๋ฅผ ํด์ ํ๋ฉฐ ์ ์๋ถ์์ ๋ฐ์ฐฉ์ ์๋ํ๋ ๊ฒ๊ณผ๋ ๊ทน๋ช ํ ๋์กฐ๋ฅผ ์ด๋ฃจ๋ ํ๋ณด์์. ์ ์๋ถ๋ ์ด๋ฒ ๊ธฐํ์ ๋น ํ ํฌ ๊ธฐ์ ์ด ๊ตฐ์ฌ ์์ ๊ณผ ๊ตญ๊ฐ ์๋ณด ๋ฌธ์ ์ ์ค๋ฆฌ๋ฅผ ๋ด์ธ์ ๊ฐ์ ํ๊ฑฐ๋ ์ ๋์ ๊ฑฐ๋ ๋ฌธํ๋ฅผ ๋ฟ๋ฆฌ ๋ฝ๊ฒ ๋ค๋ ๊ฐ๋ ฅํ ์์ง๋ฅผ ๋ณด์ด๊ณ ์์ด์.
๋ฏธ ์ ์๋ถ์ ์คํธ๋กํฝ์ ์ด๋ฒ ๊ฐ๋ฑ์ ๋จ์ํ ์ ๋ถ์ ๋ฏผ๊ฐ ๊ธฐ์ ๊ฐ์ ์ฃผ๋๊ถ ์ธ์์ผ๋ก๋ง ๋ณผ ์ ์์ด์. ๋ค๊ฐ์ฌ ๋ฏธ๋์ (Future warfare)์์ AI๋ฅผ ์ด๋ป๊ฒ ํต์ ํ๊ณ ํ์ฉํ ๊ฒ์ธ๊ฐ์ ๋ํ ์ค๋ํ ์ด์ ํ๊ฐ ๋ ์ฌ๊ฑด์ด๊ฑฐ๋ ์. ์๋์ ์ธ ๊ตฐ์ฌ์ ์ฐ์์ ๊ตญ๊ฐ ์๋ณด๋ฅผ ์ํด AI์ ๋ฌดํํ ํ์ฉ์ ๋ณด์ฅํด์ผ ํ๋ค๋ 'ํ์ค์ฃผ์'์, AI๊ฐ ํต์ ๋ถ๋ฅ์ ํ๊ดด์ ๋ฌด๊ธฐ๋ก ์ ๋ฝํ๋ ๊ฒ์ ๋ง์์ผ ํ๋ค๋ '๊ธฐ์ ์ค๋ฆฌ'๊ฐ ์ ๋ฉด์ผ๋ก ์ถฉ๋ํ๊ณ ์๋ ๊ฒ์ด์ฃ .
์ ์ ์ฌ์์ ์๋ฉธ์ ์์ด?!
์ต๊ทผ ๋ํ์ ๊ฐ ์กธ์ ํ ์ฒญ๋ ๊ตฌ์ง์๋ค ์ฌ์ด์์๋ "AI๊ฐ ์ ์ ๋ค์ ์ผ์๋ฆฌ๋ฅผ ๋ชจ๋ ์์๊ฐ ๊ฒ"์ด๋ผ๋ ๋ถ์๊ฐ์ด ํฝ๋ฐฐํด์. ์ค์ ๋ก ํฌ๋ฐ๋ฏน ์๊ธฐ๋ฅผ ์ ์ธํ๋ฉด ์ฒญ๋ ์ค์ ๋ฅ ์ 10์ฌ ๋ ๋ง์ ์ต๊ณ ์น๋ฅผ ๊ธฐ๋กํ๊ณ , ์๋ง์ ๊ธฐ์ ๊ฒฝ์์ง์ AI๊ฐ ์ํธ๋ฆฌ ๋ ๋ฒจ(Entry-level), ์ฆ ์ ์ ์ฌ์์ ์ผ์๋ฆฌ๋ฅผ ํฌ๊ฒ ์ค์ผ ๊ฒ์ด๋ผ๊ณ ๊ณต๊ณต์ฐํ๊ฒ ๊ฒฝ๊ณ ํด ์์ผ๋๊น์. ๋จ๊ธฐ์ ์ธ ํจ์จ์ฑ๊ณผ ๋น์ฉ ์ ๊ฐ๋ง ๋๊ณ ๋ณด๋ฉด, AI ๋์ ์ ํตํ ์ฃผ๋์ด ์ธ๋ ฅ ๊ฐ์ถ์ ๊ฑฐ์ค๋ฅผ ์ ์๋ ๋์ธ์ฒ๋ผ ๋ณด์ด๊ธฐ๋ ํ์ฃ .
๊ทธ๋ฌ๋ ์ต๊ทผ ๊ธ๋ก๋ฒ ํ ํฌ ๊ธฐ์ ๋ค ์ฌ์ด์์ ๋งค์ฐ ํฅ๋ฏธ๋ก์ด '์ญ๋ฐ์'์ด ๊ด์ฐฐ๋๊ณ ์์ด์. ๊ธ๋ก๋ฒ IT ๊ฑฐ์ธ IBM์ ์ต๊ทผ Z์ธ๋(Gen Z) ์ ์ ์ฌ์ ์ฑ์ฉ์ ์คํ๋ ค 3๋ฐฐ๋ ๋๋ฆฌ๊ฒ ๋ค๊ณ ๋ฐํํด ๋ชจ๋๋ฅผ ๋๋ผ๊ฒ ํ์ด์.
๋ํด ๋ผ๋ชจ๋ก(Nickle LaMoreaux) IBM ์ต๊ณ ์ธ์ฌ์ฑ ์์(CHRO)๋ "AI๊ฐ ๋์ฒดํ ์ ์๋ค๊ณ ์ฌ๊ฒจ์ง๋ ์ํํธ์จ์ด ๊ฐ๋ฐ ๋ฑ์ ์ง๋ฌด์์์กฐ์ฐจ ์ ์ ์ฑ์ฉ์ ๋ํญ ํ๋ํ๊ณ ์๋ค"๊ณ ๋ฐํ์ฃ . ์ด๋ค์ ๋จ์ ์ฝ๋ฉ์ด๋ ๋ฐ๋ณต์ ์ธ ๋ฌธ์ ์์ ์ AI์๊ฒ ๋งก๊ธฐ๋ ๋์ , ์ ์ ์ฌ์๋ค์ด ๊ณ ๊ฐ๊ณผ์ ์ํต์ด๋ AI ์ฑ๋ด ๊ด๋ฆฌ ๋ฑ ์ธ๊ฐ๋ง์ด ํ ์ ์๋ ๋ ๋์ ์ฐจ์์ ์ ๋ฌด์ ์ง์คํ๋๋ก ์ญํ ์ ์๋กญ๊ฒ ์ ์ํ์ด์.
์ด๋ฌํ ํ๊ฒฉ์ ์ธ ๊ฒฐ์ ์ ์ด๋ฉด์๋ '์ธ์ฌ ํ์ดํ๋ผ์ธ(Talent Pipeline)'์ ๋ํ ์ฅ๊ธฐ์ ์ด๊ณ ์ ๋ต์ ์ธ ์๋ชฉ์ด ์๋ฆฌ ์ก๊ณ ์์ด์. ๋น์ฅ AI๋ก ์ ์ ์ผ์๋ฆฌ๋ฅผ ๋์ฒดํ๋ฉด ๋จ๊ธฐ์ ์ธ ์ฌ๋ฌด ์งํ๋ ๊ฐ์ ๋ ์ ์๊ฒ ์ฃ . ํ์ง๋ง ์ด๋ ์๋ ๋ค ์กฐ์ง์ ํ๋ฆฌ๋ฅผ ๋ด๋นํ ์ค๊ฐ ๊ด๋ฆฌ์ ๋ถ์กฑ์ด๋ผ๋ ์น๋ช ์ ์ธ ๋ถ๋ฉ๋์ผ๋ก ๋์์ค๊ฒ ๋ผ์. ๊ทธ๋ ๊ฐ์ ์ธ๋ถ ๊ฒฝ๋ ฅ์ง์ ์ค์นด์ฐํธํ๋ ๊ฒ์ ๋น์ฉ์ด ํจ์ฌ ๋ง์ด ๋ค๋ฟ๋๋ฌ, ์กฐ์ง ๋ฌธํ์ ์ ์์ํค๋ ๋ฐ์๋ ๊ธด ์๊ฐ์ด ์์๋๊ธฐ ๋๋ฌธ์ด์ฃ .
๋์๊ฐ Z์ธ๋๊ฐ ๊ฐ์ง ์๋์ ์ธ 'AI ๋ฆฌํฐ๋ฌ์(AI Literacy, ์ดํด ๋ฐ ํ์ฉ ๋ฅ๋ ฅ)'๋ ๊ธฐ์ ์ด ์ด๋ค์ ํฌ๊ธฐํ ์ ์๋ ๊ฐ๋ ฅํ ๋ฌด๊ธฐ์์. ๋๋กญ๋ฐ์ค(Dropbox)๋ ์ฝ๊ทธ๋์ ํธ(Cognizant) ๊ฐ์ ํ์ ๊ธฐ์ ๋ค ์ญ์ Z์ธ๋์ AI ๋ฅ์๋๋ฅผ ๋์ด ์ฌ ์ ์ ์ฑ์ฉ ๊ท๋ชจ๋ฅผ ๋ํญ ํ๋ํ๊ณ ์๊ฑฐ๋ ์.
"Z์ธ๋์ AI ํ์ฉ ๋ฅ๋ ฅ์ ๊ธฐ์ฑ์ธ๋๋ฅผ ์๋ํ๋ค"๋ ํ ๊ฒฝ์์ง์ ๋ง์ฒ๋ผ, ๋์งํธ ๋ค์ดํฐ๋ธ์ธ ์ด๋ค์ AI๋ผ๋ ๋๊ตฌ๋ฅผ ์ฅ์ฌ์ฃผ์์ ๋ ๊ณผ๊ฑฐ์ ์ ์ ์ฌ์๋ณด๋ค ํจ์ฌ ๋ฐ์ด๋ ์ฑ๊ณผ๋ฅผ ๋ผ ์ ์์ด์. ์ฆ, AI๋ ์ธ๊ฐ์ ๋์ฒดํ๋ ์๋จ์ด ์๋๋ผ ์ฒญ๋ ๋ค์ ์ ์ฌ๋ ฅ์ ํญ๋ฐ์ ์ผ๋ก ์ฆํญ์ํค๋ ๊ฐ๋ ฅํ '์์์ํธ(Exosuit)'์ธ ์ ์ด์ฃ .
AI๊ฐ ์งํ!
AI ๊ธฐ์ ์ด ํ๋ฃจ๊ฐ ๋ค๋ฅด๊ฒ ๋น์ฝ์ ์ผ๋ก ๋ฐ์ ํ๊ณ ์์ง๋ง, ์ธ๊ฐ๊ณผ AI์ ํ์ ์ด ์ธ์ ๋ ์ฑ๊ณต์ ์ธ ๊ฒ์ ์๋์์. ํฅ๋ฏธ๋กญ๊ฒ๋ AI์ ๋จ๋ ์ํ ๋ฅ๋ ฅ์ด ์ธ๊ฐ์ ๋ฐ์ด๋๋ ๋ณต์กํ ๊ณผ์ ์์๋, ์คํ๋ ค ์ธ๊ฐ๊ณผ AI๊ฐ ํ์ ํ ๋ ์ฑ๊ณผ๊ฐ ๋จ์ด์ง๋ ํ์์ด ์ข ์ข ๊ด์ฐฐ๋๊ณค ํ์ฃ . ๋๋์ฒด ์์ธ์ ๋ฌด์์ผ๊น์? ๋ฐ๋ก ์ธ๊ฐ์ด ์ง์ด์ง '๊ด๋ฆฌ์ ์ง(Management burden)' ๋๋ฌธ์ด์์.
๊ธฐ์กด์ ์ธ๊ฐ-AI ํ์ ํจ๋ฌ๋ค์์ ์ธ๊ฐ์ด ์งํ์๊ฐ ๋์ด ๋ชจ๋ ์์ ํ๋ฆ์ ํต์ ํ๊ณ , AI๋ฅผ ๋จ์ํ ๋ณด์กฐ ๋๊ตฌ๋ก ์ฌ์ฉํ๋ ๋ฐฉ์์ด์์ด์. ๊ทธ๋ฌ๋ AI๊ฐ ๊ณ ๋ํ๋ ์ค๋๋ , ์ธ๊ฐ์ด ๋ชจ๋ ๋จ๊ณ๋ฅผ ์ผ์ผ์ด ๊ฐ๋ ํ๊ณ ํ๋กฌํํธ(Prompt)๋ฅผ ๋ค๋ฌ์ผ๋ฉฐ ๊ฒฐ๊ณผ๋ฅผ ๊ฒ์ฆํ๋ ค๋ค ๋ณด๋ฉด ์์ฒญ๋ ์ธ์ง์ ๊ณผ๋ถํ(Cognitive overload)๊ฐ ๋ฐ์ํด์. ๊ฒฐ๊ตญ ์ธ๊ฐ์ ์ ํ๋ ์ง์ค๋ ฅ๊ณผ ์ธ์ง์ ํ๊ณ๊ฐ ์ ์ฒด ์์ ์ ์๋๋ฅผ ๋ฆ์ถ๋ '๋ณ๋ชฉ ํ์(Bottleneck)'์ ์ด๋ํ๊ณ ๋ง๋ ๊ฒ์ด์ฃ .
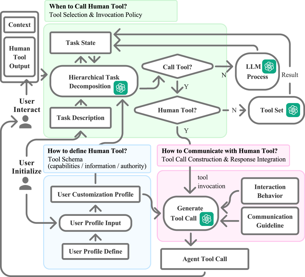
์ต๊ทผ ์ฃผ๋ชฉ๋ฐ๋ 'ํด๋จผ ํด(Human Tool)' ํ๋ ์์ํฌ๋ ์ด ๊ณ ์ ๊ด๋ ์ 180๋ ๋ค์ง๋ ์ ์ ํ ๋ฐ์์ด์์. AI์๊ฒ ์์ ์ ์ ์ฒด์ ์ธ ๊ธฐํ, ๋ถํด, ์กฐ์จ์ ๋งก๊ธฐ๋ '์งํ์(Conductor)' ์ญํ ์ ๋ถ์ฌํ๊ณ , ๋ฐ๋๋ก ์ธ๊ฐ์ AI๊ฐ ํ์ํ ๋ ํธ์ถํ๋ '๋๊ตฌ(Callable tool)'๋ก ๋ฐฐ์นํ๋ ๊ฒ์ด์ฃ . ์ด๊ฐ์ด ์กฐ๊ธ ์ด์ํ๊ฒ ๋ค๋ฆด ์๋ ์๊ฒ ์ง๋ง, ์ธ๊ฐ์ ๊ฐ์น๋ฅผ ๊น์๋ด๋ฆฌ๋ ๊ฒ์ด ์๋๋๋๋ค.
์ฌ๊ธฐ์ ์ธ๊ฐ์ด '๋๊ตฌ'๊ฐ ๋๋ค๋ ๊ฒ์ ์ฃผ์ฒด์ฑ์ ์์ค์ ์๋ฏธํ์ง ์์์. ์คํ๋ ค AI๊ฐ ์ ๋ ์ฒ๋ฆฌํ ์ ์๋ ๊ณ ๋์ ์์ญ, ์ฆ ์ฐฝ์์ ํ๋จ, ๊ฐ์ธ์ ๋ฏธ๋ฌํ ์ทจํฅ, ๊ณ ์ ํ ์ ๋ณด, ๊ทธ๋ฆฌ๊ณ ์ค๋ฆฌ์ ์ต์ข ์น์ธ(Authorization)์ด ํ์ํ ๊ฒฐ์ ์ ์๊ฐ์๋ง ์ธ๊ฐ์ ์ ๋ฌธ์ฑ์ '์ ํ์ ์ผ๋ก' ํฌ์ ํ๋ ๋งค์ฐ ํจ์จ์ ์ธ ์ ๋ต์ด์ฃ .
์ค์ ๋ก ์ฌํ ๊ณํ ์๋ฆฝ๊ณผ ์คํ ๋ฆฌ ์ฐฝ์ ๊ณผ์ ๋ฅผ ํตํ ์คํ ๊ฒฐ๊ณผ๋ ๋๋ผ์ ์ด์. AI๊ฐ ์ํฌํ๋ก์ฐ๋ฅผ ์ฃผ๋ํ๊ณ ์ธ๊ฐ์ด ์ ์ฌ์ ์์ ๊ฐ์ ํ ๊ทธ๋ฃน์, ์ธ๊ฐ์ด ์ฃผ๋ํ ๊ทธ๋ฃน๋ณด๋ค ๊ฐ๊ด์ ์ธ ์์ ์ฑ๊ณผ์ ์ ํ๋๊ฐ ํฌ๊ฒ ํฅ์๋์๊ฑฐ๋ ์. ๋๋ถ์ด ์ฌ์ฉ์๊ฐ ๋๋ผ๋ ์ ์ ์ ํผ๋ก๋๋ ํ์ฐํ ๊ฐ์ํ๊ณ ์. ์์ง๊ตฌ๋ ํ ์งํ๊ณผ ๊ด๋ฆฌ๋ฅผ AI์๊ฒ ๋๊ธฐ๊ณ ๊ฐ์น ์๋ ๊ฒฐ์ ์๋ง ์ง์คํ์, ์ฐธ๊ฐ์๋ค์ ์คํ๋ ค AI๋ฅผ ๋ ์ ๋ขฐํ๋ฉฐ ์ง์ ํ 'ํํธ๋'๋ก ๋๋ผ๋ ์ญ์ค์ ์ธ ๊ฒฐ๊ณผ๊ฐ ๋ํ๋ฌ์ฃ .
์ฐ๋ฆฌ๋ ํํ '์ธ๊ฐ ์ค์ฌ(Human-centered) AI'๋ผ๊ณ ํ๋ฉด ์ธ๊ฐ์ด ํต์ ๊ถ์ ์ฅ๊ณ ๋์์์ด AI๋ฅผ ๊ฐ๋ ํ๋ ๊ทธ๋ฆผ์ ๋ ์ฌ๋ ค์. ํ์ง๋ง ์ง์ ํ ์ธ๊ฐ ์ค์ฌ์ ์ธ๊ฐ์๊ฒ ํผ๊ณคํ ๊ด๋ฆฌ์ง์ ๊ฐ์ํ๋ ๊ฒ์ด ์๋์ง๋ ๋ชฐ๋ผ์.

๋ค์, ์ธ๊ฐ์ ์๋ฆฌ๋ฅผ ๋ฌป๋ค
์นด๋ฅดํ์์ 200์ค์ง๋ฆฌ ์ฝ๋๋ถํฐ ํํ๊ณค(Pentagon)๊ณผ ์คํธ๋กํฝ(Anthropic)์ ์ค๋ฆฌ์ ์ค๋ค๋ฆฌ๊ธฐ๊น์ง, ์ฐ๋ฆฌ๊ฐ ํจ๊ป ์ดํด๋ณธ AI ์ํ๊ณ์ ํ๊ฒฝ์ ์ฐธ์ผ๋ก ๋ค์ฑ๋กญ๊ณ ๋ ์น์ดํ์ด์. ์ด ๊ฑฐ๋ํ ํ๋ฆ ์์์ ์ฐ๋ฆฌ๊ฐ ๋ฐ๊ฒฌํ ๋จ ํ๋์ ์ง์ค์ด ์๋ค๋ฉด, AI๋ ๋ ์ด์ ๋จผ ๋ฏธ๋์ ๊ณต์๊ณผํ์ด ์๋๋ผ ์ง๊ธ ์ด ์๊ฐ ์ฐ๋ฆฌ ์ถ์ ์ก๋๋ฆฌ์งธ ๋ค๋ฐ๊พธ๊ณ ์๋ 'ํ์ค์ ์์'๋ผ๋ ์ ์ผ ๊ฑฐ์์.
์ด์ AI๋ ์์ ์ ์ ์๋ ์ ๋น๋ก์ด ๋ง๋ฒ ์์(Black box)๊ฐ ์๋์์. ๊ธฐํ์ ์์์ ๋น๋ฐ์ ํธ๋ ์ฒ์ฌ์ ์ธ ๊ณผํ์์ด์, 7๋ ๋์ ๋ฌตํ๋ ๋จธ์ ๋ฌ๋์ ๋์ ๋ฅผ ๋ํํ๊ฒ ํด์ฃผ๋ ๋ ๋ ํ ๋๋ฃ์ฃ . ํ์ง๋ง ๋์์, ์์กด์ ์ํด ๋ชจ๋ ๊ฒ์ ๊ฑธ ๊ฒ์ ์๊ตฌํ๋ ๊ตฌ๊ธ(Google)์ ์๋ํ ๊ฒฝ๊ณ (Ultimatum)๋ ๋์ฆ๋(Disney)์ ๊ฐ๋ ฅํ ์ ์๊ถ ์์ก(Copyright lawsuit)์ด ๋ณด์ฌ์ฃผ๋ฏ, ์น์ดํ๊ณ ๋ํนํ ๋น์ฆ๋์ค์ ๋์ ์ด๊ธฐ๋ ํด์.
๊ทธ๋ ๋ค๊ณ ํด์ ๋ค๊ฐ์ฌ ๋ฏธ๋๋ฅผ ๋ง๋ฅ ๋ถ์ํดํ ํ์๋ ์์ด์. IBM์ด Z์ธ๋์ AI ๋ฆฌํฐ๋ฌ์๋ฅผ ๋์ด ์ฌ ์ ์ ์ฌ์ ์ฑ์ฉ์ ํ๊ธฐ์ ์ผ๋ก ๋๋ฆฐ ๊ฒ์ฒ๋ผ, ๊ธฐ์ ์ ์๋๋นํ์ง ์๊ณ ์ด๋ฅผ ๊ฐ๋ ฅํ ๋ฌด๊ธฐ(Weapon)๋ก ์ผ๋๋ค๋ฉด ์๋ก์ด ๊ธฐํ๋ ์ธ์ ๋ ์ด๋ ค ์๊ฑฐ๋ ์. ์ฌ๊ธฐ์ ๊ฐ์ฅ ์ค์ํ ๊ฒ์ ์ฐ๋ฆฌ๊ฐ ์์ ์ดํด๋ณธ 'ํด๋จผ ํด(Human Tool)' ํ๋ ์์ํฌ์ฒ๋ผ, AI์ ์ธ๊ฐ์ ์ญํ ์ ์์ ํ ์๋กญ๊ฒ ์ ์ํ๋ ์ ์ฐํ ํ๋์์.
์์ํ ์ฐ์ฐ๊ณผ ํผ๊ณคํ ๊ด๋ฆฌ์ ์ง(Management burden)์ ์ด์ ๋น ๋ฅด๊ณ ๋๋ํ ์งํ์์ธ AI์๊ฒ ๊ธฐ๊บผ์ด ๋๊ฒจ์ฃผ์ธ์. ๊ทธ๋ฆฌ๊ณ ์ฐ๋ฆฌ๋ ์ฐฝ์์ฑ, ๊ณต๊ฐ, ์ง๊ด, ๊ทธ๋ฆฌ๊ณ ์ค๋ฆฌ์ ํ๋จ์ด๋ผ๋ ๊ฐ์ฅ '์ธ๊ฐ๋ค์ด(Human-centric)' ๊ณ ์ ์ ์์ญ์ ์จ์ ํ ๋ชฐ์ ํ๋ ๊ฑฐ์ฃ . ๋ค๊ฐ์ค๋ ์๋ก์ด ์๋, ์์ฝ ๋ฉค๋ฒ๋๋ค์ด AI์ ํจ๊ป ์จ ๋ด๋ ค๊ฐ ๋ฉ์ง๊ณ ์ฃผ๋์ ์ธ ํํธ๋์ญ(Partnership)์ ์ง์ฌ์ผ๋ก ์์ํ ๊ฒ์!

Cinnamomo di Moscata (๊ธ์ด์ด) ์๊ฐ
๊ฒ์ ๊ธฐํ์์ ๋๋ค. https://www.instagram.com/cinnamomo_di_moscata/
(1) ๋ฐ์ฐฌ. (2026). ์นด๋ฅดํ์,ํ์ด์ฌ 200์ค๋ก GPT ํต์ฌ ๊ตฌํํ โ๋ง์ดํฌ๋กGPTโ ๊ณต๊ฐ. AIํ์์ค. https://www.aitimes.com/news/articleView.html?idxno=206917
(2) Sara Fischer. (2026). Scoop: Disney sends cease and desist letter to ByteDance over Seedance 2.0. Axios. https://www.axios.com/2026/02/13/disney-bytedance-seedance
(3) DOI: 10.1103/v28b-5qmp
(4) arXiv:2602.12176 [hep-th]
(5) OpenAI. (2026). GPTโ5.2 derives a new result in theoretical physics. https://openai.com/index/new-result-theoretical-physics/
(6) Mikhail Parakhin. (2026). "For 7 years Iโve been trying to satisfactorily solve an ML problem (deterministic Gaussian Autoencoder). Tried everything. Recently has finally solved it with 5.2 Pro Extended Thinking, planning to add it today to โML tidbitsโ :-)". X. https://x.com/MParakhin/status/2022739852337594471
(7) Hugh Langley. (2026). Google offers buyouts to staff in its business unit who aren't 'all in'. Business Insider. https://www.businessinsider.com/google-offers-exit-packages-to-some-business-unit-employees-2026-2
(8) Hugh Langley. (2026). Pentagon's use of Claude during Maduro raid sparks Anthropic feud. Axios. https://www.axios.com/2026/02/13/anthropic-claude-maduro-raid-pentagon
(9) Dave Lawler, Maria Curi. (2026). Exclusive: Pentagon threatens to cut off Anthropic in AI safeguards dispute. Axios. https://www.axios.com/2026/02/15/claude-pentagon-anthropic-contract-maduro
(10) Dave Lawler, Maria Curi, Mike Allen. (2026). Exclusive: Pentagon threatens Anthropic punishment. Axios. https://www.axios.com/2026/02/16/anthropic-defense-department-relationship-hegseth
(11) Preston Fore. (2026). IBM is tripling the number of Gen Z entry-level jobs after finding the limits of AI adoption. Fortune. https://fortune.com/2026/02/13/tech-giant-ibm-tripling-gen-z-entry-level-hiring-according-to-chro-rewriting-jobs-ai-era/
(12) arXiv:2602.12953 [cs.HC]
